How to customize the confirmation email and messages
Eventtia allows you to set up automated messages that will be sent to your attendees at each stage of the registration process.
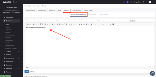
To finalize configuring your attendee types, From your event dashboard, click on the Registration module, then select Types, and choose the attendee type you want to configure. From there, go to the Messages tab.
Eventtia allows you, through this Messages tab, to configure automated messages that are sent to your attendees at each step of their registration process.
There are three main types of messages available on Eventtia, each with a predefined template.
You can customize these templates, or start a new message from scratch if needed.
The 3 main types of messages to configure are the following:
- Successful registration message: This message will appear on the attendee's screen once the registration is finalized. In case the event has a fee, and you only allow online payment, this message appears after the registration form is filled, before completing the payment. You can use this section to encourage attendees to finish the payment process.

- Welcome email: This email will be sent automatically to the attendee once he or she has successfully completed their registration form. However, if you have selected the option "Requires validation after registration" then this message will only be sent after you confirm his or her registration request. See here how to configure and validate attendees.
- You can disable the sending of the confirmation email by unchecking the box "Send welcome email upon registration".
- The welcome email offers to add to the message an invitation file so that the attendees can include it in his calendar (Outlook, Gmail...).
-
Override this Email: If the welcome email template doesn’t suit you, you can click on ‘Override this Email’ to create your welcome email from a blank page.
-

- Cancellation email: To allow attendees to cancel their registration, you need to add the ${unregister_button} tag to the Welcome Email.
This tag automatically displays a cancellation button in the email, allowing attendees to unregister by themselves if needed.

In addition to these messages, Eventtia also allows you to configure attendee type reminders:
To enable this feature:
-
Go to the Advanced Settings of the Registration module
-
Activate the option “Enable attendee type reminders”.

Once enabled, you can configure two additional types of automated emails for each attendee type:
- Pre-event email: Send a reminder email before the event starts.
- Post-event email: Send a follow-up email after the event ends.
Pre-event emails can be scheduled from 7 days up to half a day before the event starts.

The same options are available for post-event reminders after the event ends.
PS: Eventtia provides you with tags that can help you personalize the messages you configure. Simply copy and paste the tags into your message in order to customize the messages/emails sent automatically to each attendee with his or her personal data.